2023年最新Lazada開店流程詳解,沒有企業支付寶也能開Lazada店鋪
一、Lazada簡介
Lazada東南亞最大的跨境電商交易平臺,也是阿里巴巴旗下在東南亞最大的跨境電商交易平臺,一共六個站點:印度尼西亞、馬來西亞、菲律賓、新加坡、泰國和越南,六個站點合一。

公眾號:跨境電商運營助手
二、Lazada入駐條件
1、公司營業執照
2、企業支付寶賬號/法人個人支付寶賬號
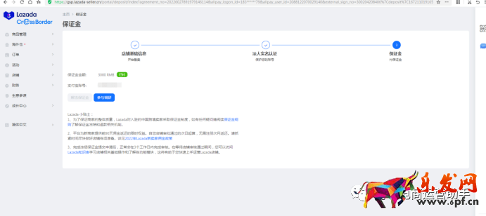
3、3000元保證金
4、收款賬戶:企業支付寶、萬里匯和派安盈,3個收款賬戶選其一綁定,其中企業支付寶和萬里匯不能收越南站點的款,派安盈6個站點都能收。

三、Lazada費用
1、保證金:3000元 隨時可退
2、傭金4%+VAT稅2%
3、提現手續費 企業支付寶0.8% 萬里匯1% 派安盈1%
四、Lazada物流:有三種物流方式,商家可根據自己的情況選擇
1、國內直發:出單了商家把貨發到國內集運倉,在義烏、深圳、泉州、中國香港都有集運倉,商家就近發貨
2、中心倉:Lazada在深圳設了中心倉,商家可以先在中心倉囤一批貨,出單了由深圳中心倉發出
3、海外倉:在海外備貨,直接從海外發貨
下面給你們梳理下Lazada的開店流程
1、點擊lazada專屬招商通道注冊:
https://sellercenter.lazada.com.my/seller/register/registration_open?lazMall=0&basedCountry=CN&utm_source=CNCBHYKJ20210726&utm_campaign=ALOE20210729
2、賬號注冊:

3、支付寶認證:企業支付寶或者法人個人支付寶都可以
4、公司資料填寫


上傳營業執照---注意營業執照必須是1MB之內的
5、收款賬號綁定:
企業支付寶認證,可以直接開通Lazada錢包,綁定收款
法人支付寶認證,不能開通Lazada錢包,綁定途徑參照下圖



選擇你想綁定的收款工具

6、凍結保證金:



到這一步就是開店成功了

審核通過的郵件,每個站點都會有一封 一共6封
快消品貨源網提供超市貨源信息,超市采購進貨渠道。超市進貨網提供成都食品批發,日用百貨批發信息、微信淘寶網店超市采購信息和超市加盟信息.打造國內超市采購商與批發市場供應廠商搭建網上批發市場平臺,是全國批發市場行業中電子商務權威性網站。
本文內容整合網站:百度百科、知乎、淘寶平臺規則、lazada賣家學院





